No es necesario que todos los documentos tengan el mismo aspecto, por eso Microsoft te ofrece la opción de agregar y eliminar saltos de página en Word donde quieras. Agregar saltos de página es fácil, pero algunas personas tienen dificultades para eliminarlos porque no siempre están visibles. En los siguientes pasos, aprenderá cómo insertar o eliminar un salto de página en Word y editar sus documentos como un profesional.
Agregar y eliminar saltos de página en Word: agregar un salto de página
Paso 1: abra su documento de Word y decida dónde desea el primer salto de página.

Paso 2: Asegúrese de que el cursor esté en el punto donde desea el salto y haga clic en "Insertar" en la pestaña superior de opciones.


Paso 3: Haga clic en "Salto de página", que debería ser una opción en el grupo hasta el lado izquierdo. Esto moverá automáticamente todo el contenido debajo del cursor a la página siguiente.


Agregar y eliminar saltos de página en Word: eliminar saltos de página
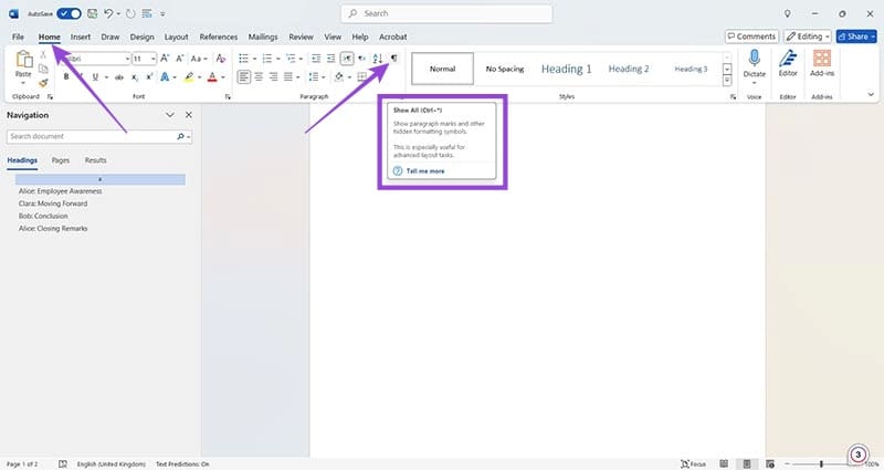
Paso 1: Si cargó su documento de Word y notó espacios en blanco como se muestra arriba, puede preocuparse, especialmente si no quería esos saltos de página o si Word los agregó automáticamente. Puede encontrar todos los saltos de página en un documento haciendo clic primero en la pestaña de inicio y luego buscando la herramienta de marcador de párrafo. Cuando pasas el cursor sobre él, debería decir "Mostrar todo".


Paso 2: Haga clic en el botón marcador de párrafo o, alternativamente, utilice el método abreviado de teclado CTRL y *. Ahora verá cada final de párrafo y cualquier salto de página insertado en el documento.


Paso 3: Asegúrese de que el cursor esté en el salto de página y haga clic izquierdo una vez. Nota: No haga doble clic aquí ya que esto resaltará el marcador de párrafo, no el salto de página. Eliminar el marcador de párrafo no elimina el salto de página.
Una vez que haya hecho esto, haga clic en el botón Eliminar de su teclado para eliminar por completo el salto de párrafo. Vale la pena señalar que no puedes eliminar los saltos de página automáticos que indican el final de la página estándar. En otras palabras, no se puede cambiar un formato página por página en un largo desplazamiento de información. Sin embargo, siguiendo los métodos anteriores, puede personalizar la longitud de cada página y modificar fácilmente los saltos de página si comete un error.



Deja una respuesta